Comment installer et configurer Excel pour la première fois ?
L'objectif est simple : passer d'une installation brute à un environnement de travail capable de gérer des milliers de lignes sans planter ni renvoyer d'erreurs de calcul. Nous allons activer le ruban Développeur, configurer le moteur de calcul et vérifier la syntaxe de vos premières formules.
1. Choisir la version adaptée à l'automatisation
Je ne travaille qu'avec Microsoft 365. Pourquoi ? Parce que l'accès aux fonctions de tableaux dynamiques (comme FILTRE, TRIER ou UNIQUE) et à la fonction RECHERCHEX change radicalement la manière de structurer un fichier. Si vous utilisez une version antérieure à 2021, vous passerez deux fois plus de temps sur vos formules pour un résultat moins stable.
Mon conseil d'analyste
Vérifiez toujours si vous avez installé la version 64 bits d'Excel (Fichier > Compte > À propos d'Excel). La version 32 bits limite l'utilisation de la mémoire vive à 2 Go. Pour Power Query ou des fichiers dépassant 50 Mo, le 64 bits est obligatoire pour éviter le message "Excel ne répond pas".
2. Procédure d'installation et premiers réglages système
L'installation via le portail office.com est un standard. Une fois le logiciel lancé, la configuration par défaut est rarement optimisée pour la précision des données.
Étape A : Paramètres régionaux et séparateurs
C'est ici que 90 % des erreurs #VALEUR! prennent racine. Excel utilise par défaut les paramètres du système d'exploitation. Si votre Windows est en français, votre séparateur de liste est souvent le point-virgule (;) et votre séparateur décimal la virgule (,).
- Allez dans Fichier > Options > Options avancées.
- Dans Options d'édition, vérifiez "Utiliser les séparateurs système".
- Piège à éviter : Si vous travaillez avec des bases de données SQL ou des fichiers CSV internationaux, je vous conseille de décocher cette case et de forcer le point (.) comme séparateur décimal pour assurer la compatibilité de vos imports Power Query.

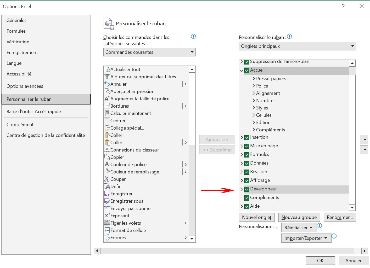
Étape B : Activer les outils de l'expert
Par défaut, Excel cache ses outils les plus puissants.
- Faites un clic droit sur le ruban et choisissez Personnaliser le ruban.
- Cochez la case Développeur dans la colonne de droite.
- Cela vous donne accès au VBA et aux compléments COM comme Power Pivot.


3. Configuration du moteur de calcul et de la sécurité
Mode de calcul
Dans Formules > Options de calcul, assurez-vous que le mode est sur Automatique.

Mon conseil d'analyste : Sur des fichiers massifs (plus de 500 000 formules complexes), je bascule parfois en Manuel pour éviter que chaque saisie ne bloque l'écran pendant 10 secondes. Mais attention : vous devrez appuyer sur F9 pour mettre à jour vos résultats.
Sécurité des Macros (VBA)
Pour automatiser vos tâches via VBA, vous devez configurer le Centre de gestion de la confidentialité.
- Fichier > Options > Centre de gestion de la confidentialité > Paramètres...
- Paramètres des macros : Choisissez "Désactiver toutes les macros avec notification". Ne choisissez jamais "Activer toutes les macros", c'est une faille de sécurité majeure.


Avertissement de sécurité : Toute manipulation de code VBA ou l'enregistrement d'une macro nécessite de sauvegarder votre fichier au format .xlsm (Classeur Excel prenant en charge les macros). Si vous restez en .xlsx, tout votre code sera définitivement supprimé à la fermeture.
4. Cas concret : Vérifier la syntaxe et la logique de calcul
Pour valider que votre configuration est opérationnelle, nous allons créer un mini-calculateur de marge qui teste la gestion des références et les fonctions d'erreur.
Données d'exemple
Copiez ce tableau en cellule A1 pour reproduire l'exercice :
| Produit | Prix d'achat (A) | Prix de vente (B) | Remise (C) |
| Produit Alpha | 100 | 150 | 0,1 |
| Produit Beta | 80 | 120 | 0 |
| Produit Gamma | 50 | 0 | 0,2 |
La formule de test (Syntaxe)
Nous voulons calculer la marge nette. La formule doit gérer le cas où le prix de vente est à zéro pour éviter l'erreur #DIV/0!.
=SIERREUR(($B2*(1-$C2)-$A2)/$B2; "Erreur de saisie")
Décomposition des arguments :
- $B2*(1-$C2) : Calcule le prix de vente après remise. L'utilisation du $ devant le B permet de figer la colonne si vous étirez la formule horizontalement (Référence mixte).
- -$A2 : Soustrait le coût d'achat.
- /$B2 : Divise par le prix de vente pour obtenir le taux de marge.
- SIERREUR(value; value_if_error) : Si le dénominateur est 0 (cas du Produit Gamma), Excel affichera "Erreur de saisie" au lieu d'un code d'erreur illisible.

Références Absolues vs Relatives
- A1 (Relative) : Change quand vous copiez la cellule.
- $A$1 (Absolue) : Ne change jamais. Indispensable pour pointer vers un taux de TVA fixe situé dans une cellule unique.
- Raccourci expert : Appuyez sur F4 pendant que vous écrivez la formule pour basculer entre les modes $, $A$1, A$1 et $A1.
5. Tableau de comparaison des outils d'analyse
Une fois Excel installé, vous devez savoir quel outil utiliser selon le volume de données à traiter :
| Volume de données | Outil recommandé | Avantage |
| 1 à 10 000 lignes | Formules classiques | Rapidité et flexibilité. |
| 10 000 à 1M lignes | Power Query | Nettoyage automatisé sans alourdir le fichier. |
| +1M lignes (Multi-sources) | Power Pivot | Création de modèles de données relationnels. |
| Tâches répétitives | VBA / Macros | Gain de temps sur les actions de mise en forme ou d'export. |
Piège à éviter : La suppression de doublons
L'outil Données > Supprimer les doublons est brutal. Contrairement à une formule UNIQUE, cette action modifie physiquement votre base de données.
Avertissement : Si vous fermez le fichier après avoir supprimé les doublons sans avoir vérifié le résultat, vous ne pourrez plus récupérer les données originales. Prenez l'habitude de travailler sur une copie ou d'utiliser Power Query pour garder votre source intacte.
6. Raccourcis clavier essentiels pour démarrer
Pour gagner immédiatement en productivité après votre installation, mémorisez ces trois combinaisons :
- Ctrl + Maj + L : Active ou désactive les filtres sur un tableau.
- Ctrl + T : Transforme une plage de données en Tableau Structuré (Indispensable pour que vos formules s'étendent automatiquement).
- Alt + F11 : Ouvre l'éditeur VBA pour vérifier vos scripts.
← Voir tous nos Tutoriels & Astuces Tech
À propos de l'auteur : Sandy Jasingh cumule 13 ans d’expérience dans le high-tech : 8 ans en magasin et 5 ans en conseil client chat. Cette double vue terrain/digital lui permet de tester et décrypter les innovations avec un seul objectif : vérifier leur utilité réelle au quotidien.
Sandy Jasingh